所有系统都有演示站,具体的请联系客服。
拍前须知:
1.此价为源码价,不包括任何修改和其他服务,如有修改需求请联系客服沟通报价。
2.如需安装网站,需要买家提供服务器宝塔账号及域名。搭建不含服务器环境搭建,如需搭建服务器环境请拍前联系店主议价。
3.购买本店所有提供的源码仅供贵方内部分析研究且应在国家法律条款范围内使用。
4.店内所有源码是由我们开发或者是经过我们测试后的,可以保证源码安全、稳定,请大家放心购买
功能简介:
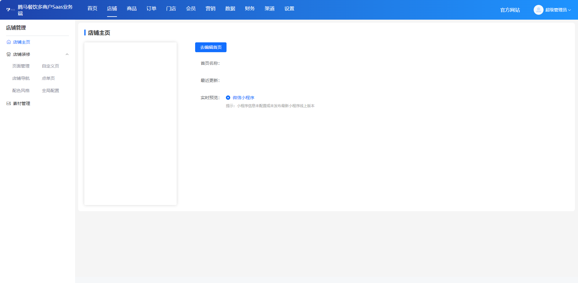
支持:微信小程序 支付宝小程序
支持对接饿了么、美团
DIY装修 多门店 单门店 连锁加盟店 扫码点餐 拼桌点餐 多人点餐 服务费
打印机 商品导入 券包 下单返红包 多种优惠券,拉新促活促复购
微信支付 服务商支付 代付功能 货到付款
会员等级 优惠券 满额立减 配送费满减 弹窗优惠券
支付有礼 店铺满赠 换购 小程序直播 商品活动
第二件打折 兑换码 收银台 付费会员卡 酒水寄存
凭码兑换权益礼包 快捷收银,扫码枪扫码支付 付费会员卡
新客专享 门店新客立减 收藏有礼 会员储值 生日有礼
资讯中心 积分商城 积分签到 发券宝 订单语音提醒 推广码




